芯动科技发布全球首款PCIe5交换芯片,填补国产高端市场空白
芯动科技发布了全球首款120通道PCIe5交换芯片,填补了国产高端市场的空白,这款芯片具有高性能和低延迟的特点,能够满足大规模数据传输的需求,其研发成功将加速国内芯片产业的发展,提高国产芯片在全球市场的竞争力。
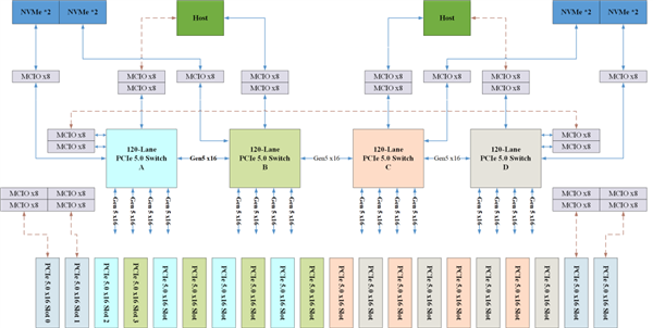
1月31日消息,芯动科技正式发布全球首款120通道PCIe Gen5交换芯片(产品代号GX9104/GX9120),实现从底层IP到架构设计的全链路自主创新,一举打破海外厂商多年的技术垄断。

该产品的落地,标志着国产高端PCIe交换芯片实现从研发到市场应用的关键跨越,填补国产高端互联芯片领域空白,各项指标达到行业先进水平。

PCIe5交换芯片作为AI新基建的“神经中枢”,承担着CPU、GPU、NIC及SSD等设备间高速数据传输和交换,打破“内存墙”和“互联墙”的重要使命。
芯动科技该款芯片基于全自研底层IP和创新架构直击行业痛点,其功能及性能全面对标国际行业龙头,采用全交叉非阻塞交换架构,搭载120条通道与30个可灵活配置端口,单通道速率达32GT/s。
支持多主机、端到端和非透明传输模式,可无缝适配数据中心、超低延时AI服务器、高性能计算及企业级存储等全场景应用。
该芯片依托芯动IP深厚的技术沉淀,其SerDes内置多级FFE、一键自适应CTLE及14级DFE信号处理技术,在36dB高插损下稳定可靠传输,满足-40℃至105℃宽温环境的使用要求。

产品核心亮点如下:
-120通道能够实现16卡高效率互联,提供更优的Scale up和Scale out方案;
-115ns超低延迟,可充分释放GPU算力,契合AI大模型实时处理需求;
-高效吞吐率,智能交换调度算法提升带宽资源利用率;
-全链路冗余和纠错机制筑牢系统高可靠运行防线;
-NTP热插拔功能,即插即用,高效保障系统灵活性;
-低功耗共筑绿色算力生态,推动高能效可持续发展;
-安全引擎、物理不可克隆密钥及软件防火墙三重防护,构建起全方位安全屏障。

据悉,芯动科技是国内率先实现PCIe交换芯片量产的厂商,其PCIe Gen4/3系列产品已成功量产导入中兴通讯、恒为科技和乐研科技等40余家头部合作伙伴供应链,实现大规模出货,应用覆盖服务器、通信平台、网络安全、工业控制、边缘计算、存储扩展、嵌入式等领域。
网友留言(0 条)